Prerequisites
- An n8n account (https://n8n.io/)
- A fal account (https://fal.ai/dashboard)
- A fal API key (generated from your account dashboard)
Workflow Overview
This n8n workflow consists of three main HTTP requests:1
Submit Request
Send a POST request to initiate content generation
2
Check Status
Poll the status of your request using GET
3
Retrieve Result
Fetch the final generated content
Step 1: Create Your Workflow
1
In n8n, create a new workflow
2
Start with a Manual Trigger node to initiate the workflow manually

Step 2: Submit Request (POST)
Add HTTP Request Node
1
Add an HTTP Request node after your trigger
2
Set the Method to
POST

Configure the URL
1
Navigate to fal.ai and select your desired model (e.g., 
fal-ai/veo3/fast
)
2
Click on the API tab, select “HTTP (cURL)” and “Submit a request”. Copy and save the URL and data JSON as those will be needed for later.

3
Copy the URL (e.g., 
https://queue.fal.run/fal-ai/veo3/fast
) and paste it into the URL field in n8n
Set Up Authentication
1
Navigate to fal.ai API Keys, create a new key and copy its value.

2
Back in n8n, in the Authentication section, select Generic Credential Type
3
Choose Header Auth from the dropdown
4
Click + Create new credential
5
Set:
- Name:
Authorization
- Value:
Key YOUR_FAL_KEY
6
Save the credential and close

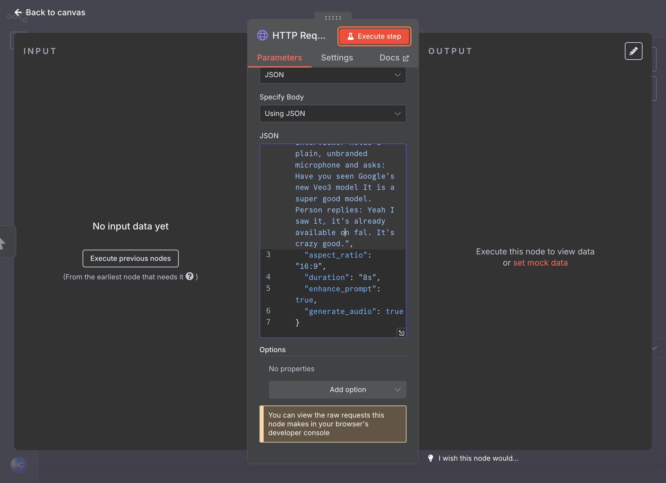
Configure Request Body
1
Toggle Send Body to
ON
2
Set Body Content Type to
JSON
3
Choose Specify Body as 
USING JSON

4
In fal, go again to the model page, select JSON from dropdown and copy the payload

5
Copy the JSON payload and paste it into n8n’s JSON text box

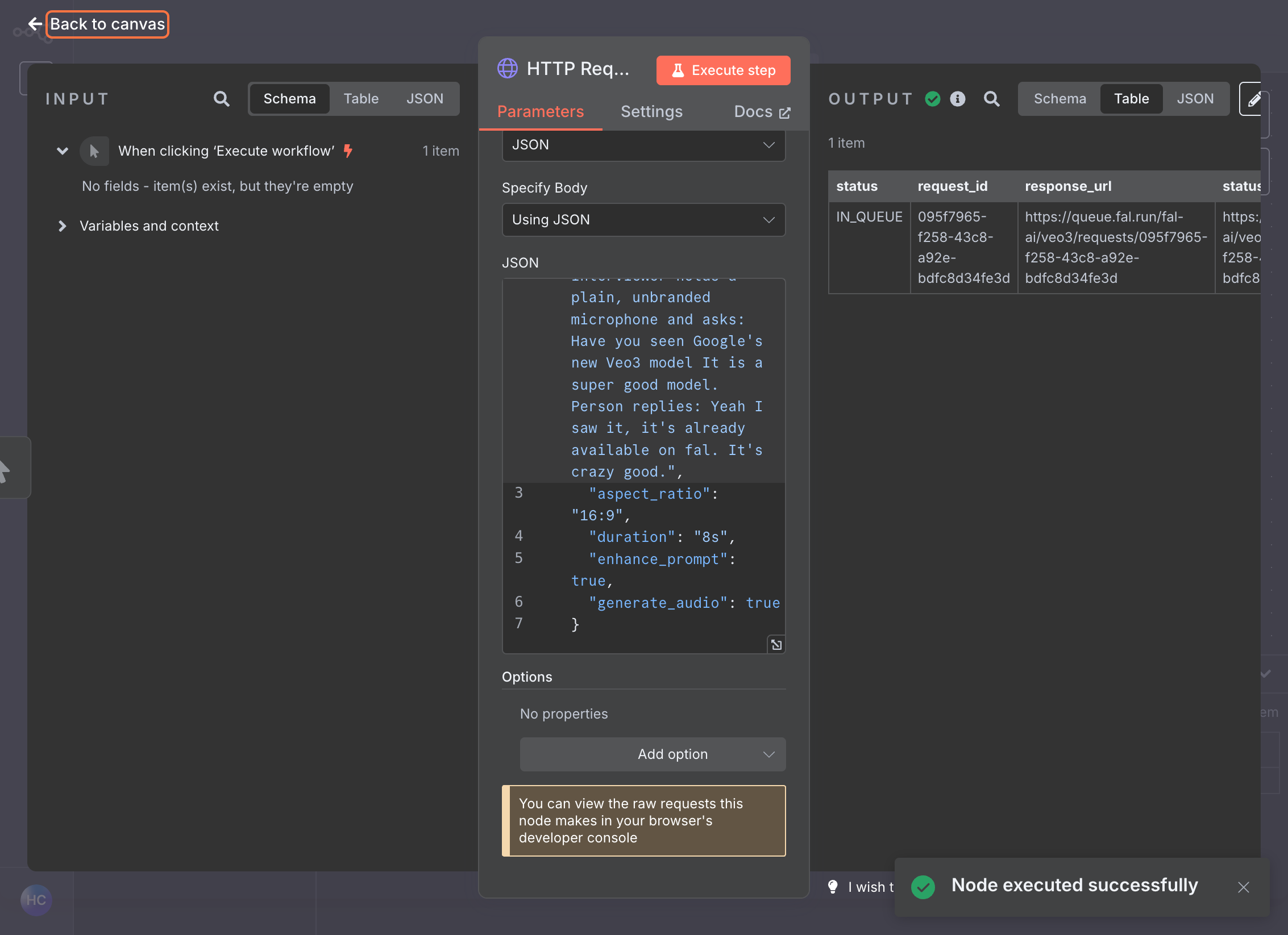
Execute the Node
1
Click Execute Node to test the request. You should receive a response with a request ID.

Step 3: Check Status (GET)
Add Second HTTP Request Node
1
Click on the first HTTP Request node and add another HTTP Request node
2
Set the Method to
GET
Configure Status Check URL
1
In fal, go to your model’s API section and find the GET URL for status checking

2
Copy this URL and paste it into the URL field
3
You’ll need to replace the request ID from the previous step on this URL, with 
{{ $json.request_id }}

Set Authentication
1
Use the same Header Auth credential created earlier
2
Select your existing Authorization credential
Execute the Node
- This will check the status of your generation request.

Step 4: Retrieve Result (GET)
Add Third HTTP Request Node
- Add a final HTTP Request node
- Set the Method to
GET
Configure Result URL
- Use the result URL provided in the status response by setting the URL to
{{ $json.request_url }}
Set Authentication
- Use the same Header Auth credential
Execute the Node
This will retrieve your final generated content.Testing Your Workflow
1
Save your workflow
2
Click Execute Workflow to run the complete process
3
Monitor each node to ensure successful execution
4
Check the final node output for your generated content
Best Practices
- Error Handling: Add error handling nodes to manage failed requests
- Delays: Consider adding Wait nodes between status checks to avoid overwhelming the API
- Conditional Logic: Use IF nodes to check status before proceeding to result retrieval
- Data Transformation: Use Set nodes to extract and format specific data from responses
Troubleshooting
- 401 Unauthorized: Check that your API key is correctly set in the authentication header
- Request ID Missing: Ensure the first POST request completed successfully and returned a request ID
- Status Still Processing: Add appropriate delays between status checks
- Invalid JSON: Verify your JSON payload matches the model’s expected format
Next Steps
Once you have a working workflow, you can:- Connect it to external triggers (webhooks, schedules, etc.)
- Integrate with other services in your n8n workflow
- Add data processing and transformation steps
- Set up notifications for completed generations